The following instructions will help you create a test configuration and user in your current GainSeeker database. This configuration can be used to make and test changes before moving them into your production environment.


Data tables: VDATA, VDAT_AUX, VNOTE, DDATA, DDAT_AUX, DNOTE, VMON, VMON_AUX
Inspection tables: INSPECTIONUID, HSISCRIPTS, SCRIPTARCHIVE
Report tables: HSIRPT, and optionally DDT, DPRI_DT, DASHDT, DASHRET, DASHSW, DESKTOP, VPRI_DT, REPORT
Data Entry tables: optionally TEMPLATE, SCHFILE, PLAN_VAL, PLAN_AUX, SESSIONLIST
Control table: HSICT

Traceability tables: TRACEMST, TRPRIMST, TRACE1, TRACE2, TRACE3, TRACE4, TRACE5, TRACE6
ECAT tables: ACTION, CAUSE, EVENT, EVENTCA
Standards tables: VSTDS, DSTDS, VPRI, DPRI, DPROC, DPROCDL, DMDL
Filter tables: FILTER,
DFILTER, SFILTER, STATLIST, DSTATS, MFILTER
Note:
If you choose not to share these tables, you must update both environments
when changes occur, such as creating new Standards.
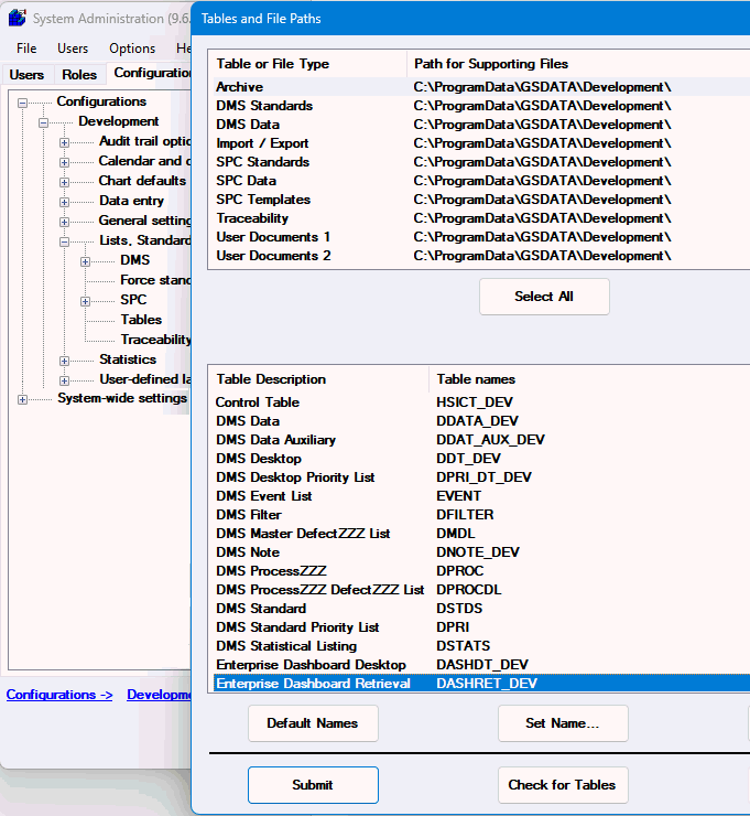
Set all paths for this configuration to a new folder, e.g., “Development”. Add two sub folders named "Copy to Dev" and "Copy from Dev" for exported items to move between configurations.
From the Tables and File Paths dialog, click the Check for Tables button. After saving changes, you will get a Table Test Results dialog. Click the Run TC Utility... button and then the Start button on the Table Creation Utility screen.
On the Users tab of the System Administration module, create a new user with the new Development configuration.
At this point, you can export/import non-shared data between the Development and Production environments. It may also be useful to create a Python script to refresh the development data tables with current data from production (last 30 days).